本文介绍Google Chromium 项目的基本知识,澄清 Chromium, Chrome, WebView 等产品关系。
Chromium 项目中的产品
Google Chromium 项目包含几个产品,他们之间关系如下。
- Chrome浏览器: 谷歌Chrome浏览器。
- Chromium 开源项目: Chrome浏览器部分开源代码,Chrome浏览器还有一些闭源代码。
- Blink:基于WebKit fork出来的Web渲染引擎(Web渲染包含DOM树解析、图层合成、图形绘制)。
- CEF(Chromium Embed Framework): 基于Chromium基础上封装的浏览器框架,使用此框架可以开发一个浏览器应用
- Android WebView: Android 内置的浏览器View,是Google的闭源产品,基于Blink内核。
Chromium 架构
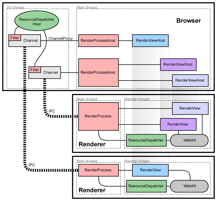
Chromium 采用多进程架构,每个Tab页对应一个进程,GPU渲染共用一个独立进程,进程之间通过IPC通信。

逻辑架构图如下。

-
WebKit: Rendering engine shared between Safari, Chromium, and all other WebKit-based browsers. The Port is a part of WebKit that integrates with platform dependent system services such as resource loading and graphics.
-
Glue: Converts WebKit types to Chromium types. This is our “WebKit embedding layer.” It is the basis of two browsers, Chromium, and test_shell (which allows us to test WebKit).
-
Renderer / Render host: This is Chromium’s “multi-process embedding layer.” It proxies notifications and commands across the process boundary.
-
WebContents: A reusable component that is the main class of the Content module. It’s easily embeddable to allow multiprocess rendering of HTML into a view. See the content module pages for more information.
-
Browser: Represents the browser window, it contains multiple WebContentses.
-
Tab Helpers: Individual objects that can be attached to a WebContents (via the WebContentsUserData mixin). The Browser attaches an assortment of them to the WebContentses that it holds (one for favicons, one for infobars, etc).
Reference
https://juejin.im/post/5d2c446ee51d45778f076dd3